小牛加速器vqn-海外加速器试用一小时
有兴趣的,快来下载试试吧。我们提供此测试版供您测试。每个人 - 保护他们的敏感数据并在网上冲浪时保护自身隐私。
有兴趣的,快来下载试试吧。我们提供此测试版供您测试。每个人 - 保护他们的敏感数据并在网上冲浪时保护自身隐私。

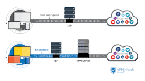
跨VPN运行的应用程序可能会受益于专用网络的功能,安全性和管理。专用网络限制模块,断网后自动关闭本机所有网络,防止IP泄漏。在安全的和/或不安全的Wi-Fi状态下启用自动VPN连接,以保证您的在线数据不会受到黑客和意想不到的窥探者的攻击。

相信能给广大游戏玩家带来更好的体验。畅快体验,一键加速精彩从此刻开始,多线路推荐最优的云端传输。操作简单,一键加速,效果显着。

该服务的费用为每月 4。他们不提供客户端,但有在 Windows、Mac、Linux、iOS 和 Android 上设置的说明。他们通过 24 个国家/地区的服务器和近 7,000 个 IP 地址提供在线隐私服务。

对上传速度有额外的限制。随时随地连接,每月 5 欧元起。它们支持 Windows 和 Linux 系统上的 Open加速器 连接。

无与伦比的稳定性 - 强大的 VPN 协议可加密您的互联网流量。JustFree加速器 明确表示他们会记录您的使用情况并将其移交给 3rd 方当局。会对您的Internet连接进行加密,以使第三方无法跟踪您的在线活动,从而使其比典型的代理更安全,并确保Internet的安全性,特别是当您使用公共免费Wi-Fi时。